ComfyUI的生态搭建
注意: 因为内部所有的生态皆依赖于github开源社区,进行资源下载时最好挂上梯子。
ComfyUI安装

下载

安装方式
直接解压,双击run_nvidia_gpu.bat文件即可直接运行。
ComfyUI-manage安装
ComfyUI-manage是一套对ComfyUI插件模型进行统一化管理的一套插件。安装后可以很方便的对ComfyUI的模型进行下载管理
下载
直接下载最新的tag里的zip压缩包
安装方式
将zip包解压放到ComfyUI地址\ComfyUI\custom_nodes\文件夹内,重启ComfyUI即可。重启后界面出现图中的图标打开即可。

基础算法模型使用
使用comfyUI的Model Manager界面下载模型(不推荐,很多下载下来的模型存在问题,无法使用)

通过国内的模型网站下载
- 可以从liblib下载国内玩家自己训练的基础模型和lora.使用基础模型即可完成最简易的AIGC工作流的使用。
- 下载后的包直接放入
/ComfyUI/models/...对应的文件夹下即可
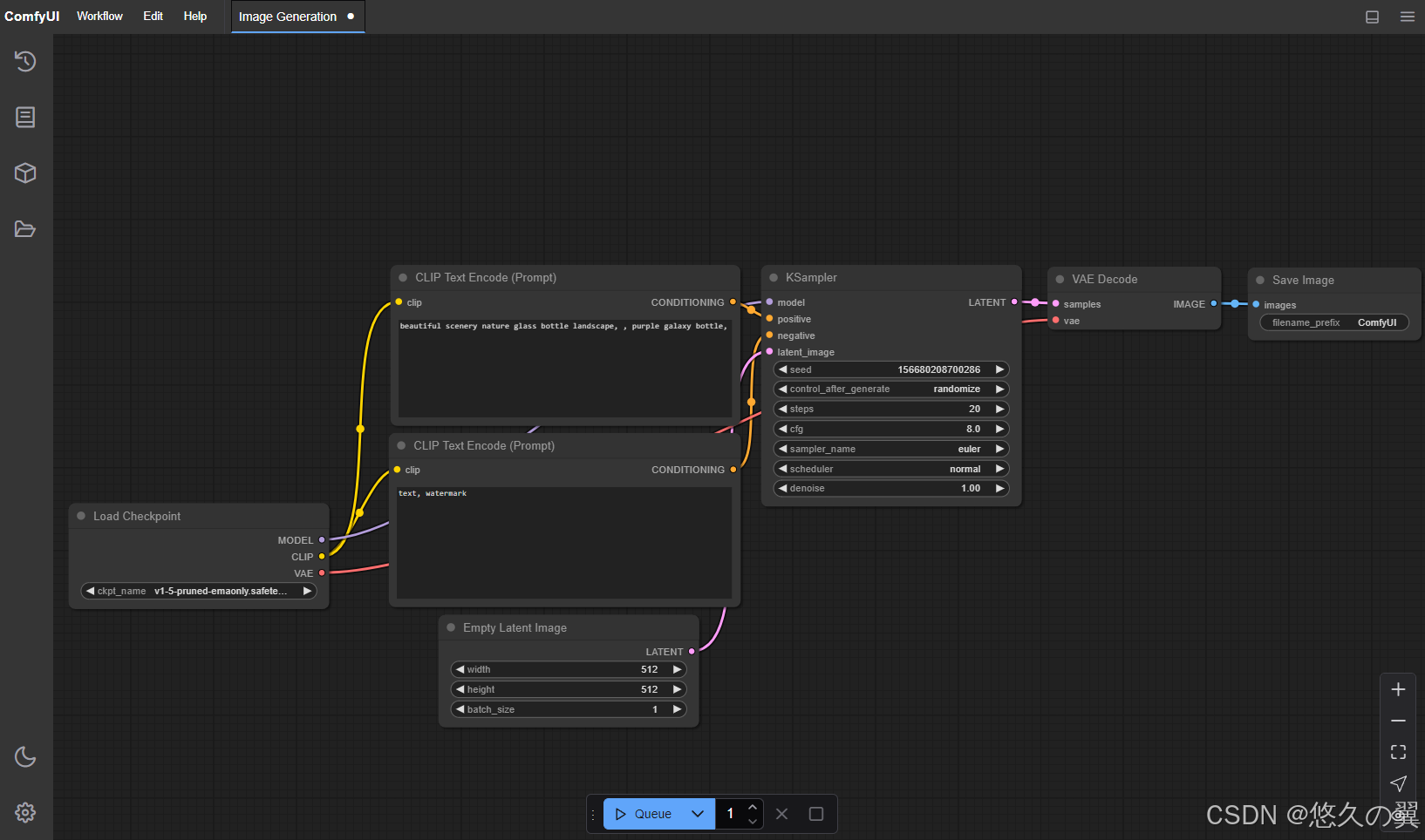
上诉步骤执行完毕即可开始使用我们的ComfyUI进行基础的图文AI处理了
SDXL模型使用
安装SeargeSDXL面板插件
不要使用ComfyUi-manage下载,有问题
下载SeargeSDXL-4_3_2.zip解压放至\ComfyUI\custom_nodes\文件夹内,
之后按照文档点击下载以下组件并放入对应的文件夹
注意:这里不推荐使用文档中的一键安装工具,因为github对于国内网络节点的速度支持很差,基本上都是安装失败。
使用SeargeSDXL
通过ComfyUI界面打开工作流,位置在<安装位置>/ComfyUI/custom_nodes/SeargeSDXL/workflow/中。加载最新版本的JSON工作流文件即可。
旧版本的工作流文件不用搭理。SeargeSDXL无论文生图,还是图生图都是同一套工作流界面
本博客所有文章除特别声明外,均采用 CC BY-NC-SA 4.0 许可协议。转载请注明来源 OUREXISTS的博客!
评论





